embOS/IP Switch Board - Getting Started
Congratulations! You now have the SEGGER embOS/IP Switch Board on your desk.
The embOS/IP Switch Board is intended to be mainly a demonstrator board for the Tail Tagging add-on of SEGGER's embedded IP stack emNet. Micrel/Microchip has developed switches which can expand one physical port into 1+n ports, supported by the so-called Tail Tagging mode. This enhancement allows to establish multiple physical external ports when only one physical Ethernet port is available on the CPU - by choosing another PHY.
The embOS/IP Switch Board provides a solid starting point for a project that requires multiple physical Ethernet ports by using SEGGER's middleware products. SEGGER's embOS real-time operating system is at the heart of the evaluation. Furthermore, an evaluation version of the TCP/IP stack emNet (including web server demo and UPnP) enables full evaluation of multi interface solutions.
The embOS/IP Switch Board also features a J-Link OB, an on-board version of SEGGER's market-leading debug probe J-Link.
There are three Ethernet ports that can be accessed individually by software although they share the same host interface by using the emNet Tail Tagging add-on. Each of the Ethernet ports can have its own hardware address and identified by the network as individual host.
The embOS/IP Switch Board is powered by USB only. Current consumption drawn strongly depends on the application and connected Ethernet links. Idle consumption is approx. 140 mA.
Setup and First Run
Use the Mini-USB connector to power the embOS/IP Switch Board and to communicate with the J-Link on-board debug probe.
Use the USB connector to provide additional power to the embOS/IP Switch Board.
Connect the embOS/IP Switch Board via Ethernet on at least one of the Ethernet ports ("ETH1"/"ETH2"/"ETH3").
The SEGGER embOS/IP Switch Board comes with a pre-loaded software package for evaluation and demonstration of our middleware components. SEGGER eval packages are designed to provide customers with a complete and easy to use software package.
The embOS/IP web server including UPnP comes pre-loaded with the embOS/IP Switch Board. All three Ethernet interfaces are configured to acquire an IP address via the DHCP protocol. "LED0" will stop blinking once at least one interface is ready to communicate with the network. Connect to the embOS/IP Switch Board with any browser. The IP of the embOS/IP Switch Board can be found in the following ways:
Identify the Target Using the J-Link RTT Viewer
The "JLinkRTTViewer.exe" from the "\Prebuild" folder of the eval package can be used to show the terminal output of emNet and the DHCP client as well as the IP addresses acquired for each interface.
Identify the Target Using the UDP Discover Tool
The "UDPDiscoverGUI.exe" from the "\Start\Windows\IP\UDPDiscover" folder of the eval package can be used to send out a simple UDP broadcast discover packet. When this packet is received by the embOS/IP Switch Board it answers back with an unicast UDP packet and the answering devices will be listed by the UDP Discover tool.
Identify the Target Using UPnP
The default sample starts an UPnP service that allows the embOS/IP Switch Board and the web server service that it offers to be discovered automatically in a network. For Windows a double click on a device found typically opens the web server index page of the embOS/IP Switch Board in your default browser.
SEGGER Evaluation Package
The SEGGER Eval software for emPower includes the SEGGER Demo as well as evaluation versions of embOS, emNet, emFile, emWin, emUSB-Host and emUSB-Device. The SEGGER Demo is included as a pre-built binary and can be downloaded to the emPower eval board via the debug interface. The SEGGER middleware can be evaluated with the SEGGER Embedded Studio project which includes a whole lot of sample applications to enable full use of the emPower peripherals.
Download the emPower Eval software for SEGGER Embedded Studio
Getting Started with emPower and the Additional Software
To use emPower with the J-Link Software or with a debugger, install the latest J-Link Software and Documentation Package, which includes the USB driver for the on-board J-Link of the emPower eval board. After installation the Kinetis K66 target MCU on emPower can be accessed through the SWD debug interface.
Analyzing the SEGGER Demo with SystemView
SEGGER SystemView is a powerful real-time recording and visualization tool for runtime behavior analysis of an embedded system. It records data in the embedded application and visualizes the information on the host PC to show task execution and interrupts as well as OS API calls.
The SEGGER Demo which is running on emPower is already instrumented with the SystemView target module and allows monitoring it.
Connect the emPower eval board to the PC and start SystemViewer. Select Target -> Start Recording (F5). Make sure theMK66FN2M0xxx18 is selected as Target Device and the target interface is set to SWD and 2000 kHz. Click OK.
It can be seen what is running in the SEGGER Demo on emPower: The 1ms SysTick interrupt, the embOS Scheduler, an embOS software timer, and the tasks for emWin and emNet. For more information about SystemView and a walk-through have a look at theSystemView User Guide.
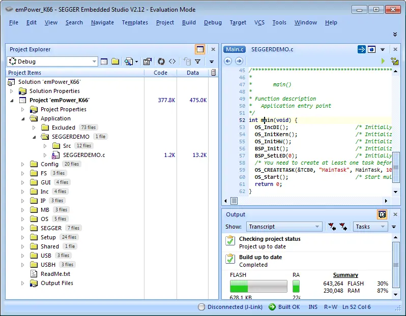
Evaluating SEGGER Middleware with Embedded Studio
SEGGER Embedded Studio is a complete all-in-one solution for managing, building, testing and deploying your embedded applications: From the Project Generator which gets you easily started with common ARM microcontrollers, to the powerful Project Manager and source code Editor, the included C/C++ Compiler and the integrated Debugger with advanced debug information windows and direct J-Link integration, right through to version control features for automatic deployment of your applications.
The SEGGER Eval software for emPower includes the SEGGER Demo as well as evaluation versions of embOS, emNet, emFile, emWin, emUSB-Host and emUSB-Device. It comes with an Embedded Studio project, which includes sample applications for all middleware components and allows evaluating their features in new applications.
To get started download and install SEGGER Embedded Studio and download the SEGGER Eval software for emPower.
Open emPower_K66.emProject from the Start directory in the Eval software with Embedded Studio. Double-click on the Solution 'emPower_K66' and select the Application folder. Per default the SEGGER Demo, which is also running on the emPower eval board is selected. It can be rebuilt, downloaded to emPower and debugged: Build -> Build -> Build emPower_K66 (F7), Target -> Connect J-Link, Debug -> Go (F5).
To evaluate one of the other applications, right-click on the SEGGERDEMO folder -> Edit Properties... -> Build, and change 'Exclude From Build' to 'Yes'. Cut an application source (i.e. OS_StartLEDBlink.c) from Application/Excluded and paste it into Application. Now rebuild the project and start debugging.
For detailed description and instructions on the SEGGER Eval software have a look at Getting Started with SEGGER Eval Software.
Additional Software
The J-Link Software Package is required in order to use the on-board J-Link of the emPower eval board.
SEGGER Embedded Studio is a complete all-in-one solution for managing, building, testing and deploying embedded applications. It can be evaluated for free.
SEGGER SystemView allows comprehensive insight into the runtime behavior of an application. SystemView is already integrated into the SEGGER Demo and can be used out-of-the-box.





